Astra Security

Introduction

The Astra SL16xx Secure Boot process is a multi-stage boot mechanism designed to ensure the integrity and authenticity of the firmware executed on the Astra Machina platform. It consists of the following main stages:

  1. ROM Boot & SPK – The initial boot stage that establishes a root of trust

  2. Pre-boot – The second stage that performs further system initialization and establish secure and nonsecure execution environment on ACPU

  3. OS Bootloader – Customer Bootloader, such as u-boot, that runs in non-secure

  4. Kernel and OS – Loads of the Linux Kernel and file system

Boot ROM & SPK

Astra Machina platform uses an ARM Cortex-M3 process as a dedicated security island. The boot process starts with ROM on this security island while all other CPUs remain in a reset state. The ROM code is embedded in the chip and cannot be modified. Key functions of ROM include:

  • Initializes the crypto engine, DMA, and other essential hardware.

  • Loads and authenticates RSA signing keys from the boot device

  • Enforces OTP-based checks and hardware-enforced protections

  • Loads the SPK (Secure Processor Kernel) from flash, decrypts, and verifies it.

SPK provides cryptographic services for the system, functions supported are shown in the table below.

Crypto algorithms supported by crypto engines

Algorithm

Encrypt

Decrypt

Key Length

Mode

AES

Yes

Yes

128/192/256

ECB /CBC/CTR/XTS/GCM

TDES

Yes

Yes

56/168

ECB/CBC

RC4

Yes

Yes

256

ECC

Yes

Yes

224/256/384/521

RSA

Yes

Yes

102 4/2048/4096/8192

SHA

SHA-1 /SHA-224/SHA-256 /SHA-384/SHA-512

Astra Pre-boot

Pre-boot will initialize the basic services in secure world, performs necessary system and DDR initialization, validates the OS Bootloader image and prepare its running environment. Astra Pre-boot image is signed and encrypted using Synaptics key.

U-Boot (OS Bootloader)

Astra SDK uses U-Boot, a popular open-source bootloader, which

  • Loads and executes the OS kernel (Linux, RTOS, etc.) based on A/B partition selection

  • Handles boot sources (eMMC, SPI, NAND, SD card, USB, etc.)

  • Supports debugging and firmware recovery

  • Supports OTP programming and reading

  • Supports on-board image updates

In Astra SDK, U-Boot image is provided in clear mode, it is protected by ODM/OEM key after MP flow.

Linux Kernel (OS)

Once U-Boot hands over control to the Linux kernel (OS), the system goes through several critical steps to initialize hardware, set up the OS, and start user applications

  • Kernel Initialization

  • Start system services

  • Start user applications

In Astra SDK, Kernel image is provided in clear mode. It can be signed and encrypted by ODM/OEM key after MP flow, OPTEE can be used for decryption and authentication before Kernel loading.

Astra Security Features

  • SPK (Secure Processor Kernel)

    • A dedicated security enclave with cryptographic acceleration.

    • Implements runtime integrity checks to prevent code tampering.

  • Key Management

    • Uses a hierarchical key structure with root RSA keys (K0_BOOT, K0_TEE, K0_REE).

    • RSA keys are stored in external flash but are hash-locked in OTP to prevent unauthorized changes.

  • Boot Device and Failover

    • Supports booting from eMMC, SPI, NAND, SD, and USB.

    • Redundant boot partitions ensure failsafe in case of image corruption.

  • Security separation

    • ARM TrustZone – secure and non-secure worlds separation

    • Trusted OS – Secure world operating system

    • Secure Zone Controller to protect memory and peripherals configurable for per-master, secure/non-secure, read/write attributes.

  • True Random Number Generator (TRNG)

  • DDR scrambler

    • Keys are managed and provisioned by SPK

  • Debug security

    • JTAG protection is configurable via OTP with three levels

      • Open

      • Password protected

      • Close

Astra secure boot mechanism ensures that only verified and authorized firmware runs on the device, protecting it from unauthorized modifications and ensuring device integrity throughout its lifecycle.

Key Management

The SL16xx Secure Boot implements a hierarchical key management system to ensure firmware authenticity, integrity, and confidentiality. It utilizes RSA keys for authentication and AES keys for encryption. Through defined key management scheme, we ensure:

  • Device security and trusted boot based on Hardware Root of Trust

  • Only authenticated firmware runs via RSA signature verification

  • Firmware confidentiality is maintained through AES encryption

  • Security is reinforced with segmentation, version control, and OEM Signing & MP flow

RSA Key Management

Synaptics devices implement a hierarchy of signing keys that are used for authenticating all software images involved in the secure boot chain.

At the root of the hierarchy there are independent root keys which are stored in the external flash and hash-locked to their SHA-256 hash value in the OTP to make them immutable. The root keys are verified by the ROM code which establishes independent root of trust.

The root keys are not used directly; they are used to sign “level one” keys which are then used to sign the different software images.

../_images/key_hierarchy.png

The key hierarchy

AES Key Management

Four symmetric key slots are allocated in OTP.

AES root keys summary

Key ID

Description

Key size (bit)

Owner / provisioned by

Scope

MDK

Master Distribution Key

128

Synaptics

Common to all chips

CUK

Chip Unique Key

128

Synaptics

Unique for each chip

AESK0

AES key 0

128

OEM

Common for all chips

RKEK

Root Key Encryption Key

128

OEM

Unique for each device

The root keys are generated from a qualified HSM offline before being programmed into OTP.

MDK is typically used as the root key for deriving image-specific encryption key.

CUK is used as the root key for deriving chip-unique key for encrypting secure data.

AESK0 and RKEK are the counterparts of MDK and CUK and managed by OEM.

Secure Boot

The generic secure boot flow is consistent across all Astra Machina platforms, with some differences based on the booting media. Astra supports A/B boot mechanisms for failover at multiple stages, including pre-boot, U-Boot, and the operating system. The pre-boot A/B functionality is provided by Synaptics, while the A/B boot process for U-Boot and the kernel can be customized by OEMs to suit their specific needs.

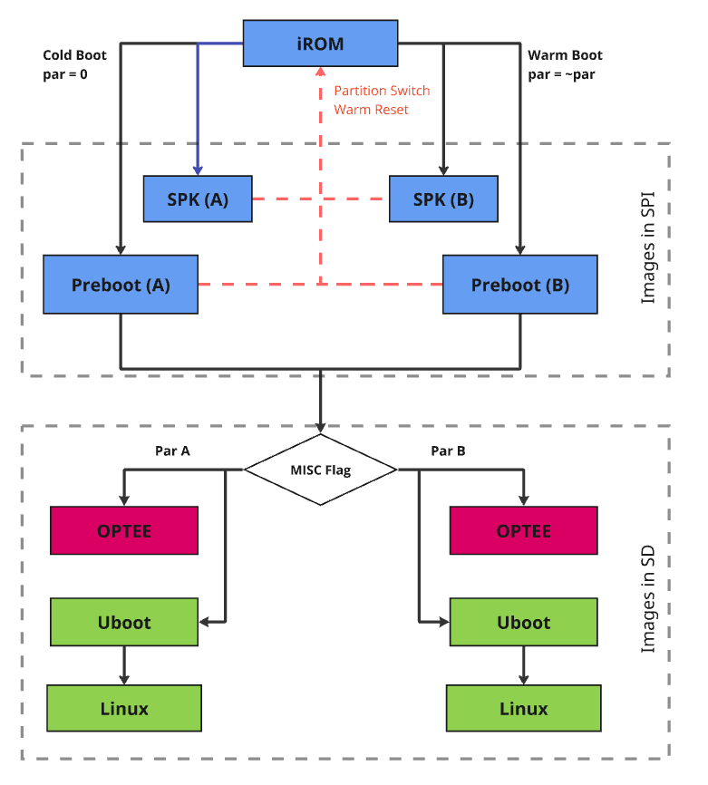
Generic Boot Flow

../_images/generic-boot-flow.png

Astra Generic Boot Flow

A/B Boot Flow (boot failover)

A/B boot is a fault-tolerant boot mechanism designed to ensure system reliability during software updates. It maintains two sets of images, referred as slot A and slot B, or partition A and partition B. This allows the device to fall back to the inactive slot if the active one fails to boot. This approach also helps prevent bricking and supports seamless over-the-air (OTA) updates.

Pre-boot A/B Boot Flow

Astra Machina ROM can select the correct pre-boot image to boot based on image verification result. When active partition boot fails, device can boot from the alternative partition if contained images pass integrity checks.

User Space A/B Boot Flow

A partition flag in the boot control block in misc partition is used by pre-boot image to decide which U-boot copy to use. Similarly, U-boot checks the same boot control block to decide which Kernel image to load.

EMMC Boot

../_images/emmc-boot-flow.png

Astra eMMC Boot Flow

Boot Flow Explanation:

  1. Upon a cold boot, ROM first verifies and sets up SPK:

    • SPK provides crypto functionalities to the system at later stage

    • SPK runs in a dedicated security domain, where only authorized security entity (such as TA) can request security services via a mailbox call

  2. After the SPK is loaded, Pre-boot images are loaded and verified by SPK:

    • SPK loads and verifies the Pre-boot images which are responsible for setting up the system and environment for Secure OS and Rich OS

    • Any failure will trigger failsafe mechanism leading to boot attempt from other partition

  3. The last preboot image (1st stage loader) is responsible for loading the U-Boot (2nd stage loader)

    • 1st stage loader checks the OS-boot partition flag within the boot control block.  This boot control block is located in a misc partition on the flash.

    • To ensure failsafe, 1st stage loader has a factory copy of the boot control block, this ensures device can continue to boot when the active boot control block is corrupted (See misc partition selection handling for details in subsection 5.2)

  4. The 1st stage loader loads and verifies the OPTEE according to the OS boot partition flag.

    • With Astra SDK, OPTEE and U-Boot are in clear by default, they are only signed and encrypted if OEM security is enabled via MP flow

    • OPTEE lives in the secure domain of the A-CPU, often referred to as trusted execution environment (TEE).

    • Applications in rich execution environment (REE) can communicate with TEE through trusted application (TA)

  5. The 1st stage loader loads and verifies U-Boot according to the OS boot partition flag.

    • If OEM security is enabled, U-Boot is signed and encrypted by using the OEM key

    • Once U-Boot is running, the trusted secure boot chain responsibility is in OEM’s hand.

  6. The U-Boot loads and verifies kernel Image.

    • The kernel Image is signed and encrypted by using the OEM key, OPTEE is used to verify the image

    • For failsafe, OEM can use its own A/B logic or use the same OS-Boot partition flag.

    • If OS-Boot partition flag is used, U-Boot and kernel are always coming from the same partition because the same flag is used

SPI Boot

Astra SPI booting sequence is same as Astra eMMC Boot, please refer to Figure 3: Astra eMMC Boot Flow for details.

NAND Boot

NAND flash could have bad blocks due to manufacturing defects and wear over time. To ensure reliable booting, most NAND flash vendors guarantee that the initial few blocks are error-free.

For NAND boot, ROM reads essential information for boundary scan from block 0. In Synaptics Astra SDK, up to 8 copies of preboot images are stored starting from NAND flash block 1, by default, each copy occupies 2 flash blocks and each block is 256 Bytes (block number and block size are configurable). ROM loads SPK and preboot images based on boundary scan result and executes.

Note: Astra Machina board does not have NAND interface support; as a result, NAND boot can only be done on vendor HW device.

../_images/nand-boot-flow.png

Astra NAND Boot Flow

SD Card Boot

Astra SDK SD Card boot flow is similar to Astra SPI boot. It relies on Astra Machina onboard SPI NOR to complete the Pre-boot and uses inserted SD card to complete the remaining boot process, U-boot and OS.

../_images/sdcard-boot-flow.png

Astra SD Card Boot

USB Host Boot

Astra USB Host Boot uses the same boot flow without A/B. Please see Figure 2: Astra Generic Boot Flow for details.

Software Image Verification

SPK is responsible for image verification. It uses the hardware crypto engine to accelerate operations.

All software images are signed and encrypted. The image signature scheme is SHA256-RSA2048. Images are encrypted with image-specific keys derived from root symmetric key. AES-CBC is the algorithm for encryption, and the key size is 128-bit. The key derivation function (KDF) is compliant with NIST SP800-108 standard.

OEM Secure Boot Enabling

Both Synaptics image and OEM image can boot in 2 different modes, secure or non-secure. This section describes what these 2 modes are and how OEM secure boot can be enabled.

Non-Secure Boot

Non-secure boots often are used during development phase to allow unsigned code to boot. Astra SDK’s secure boot is controlled by two OTP fuses:

  • SYNA_secure_boot_enable → for Synaptics-owned images

  • OEM_secure_boot_enable → for OEM (your) images

For each Astra SDK release, Synaptics enables both fuses to test the full secure boot chain. In the released Astra SDK, Synaptics enables only the SYNA_secure_boot_enable fuse. This means that preboot images (owned by Synaptics) are always securely booted, U-boot, kernel, and TEE images (owned by OEM) are non-securely booted. Because OEM_secure_boot_enable fuse is NOT set in the release SDK, OEM can decide when to enable secure boot of OEM images.

Enabling OEM Secure Boot

For production, Synaptics images are signed with Synaptics private key and OEM images are initially not signed. During the OEM mass production (MP) flow, OEM can burn the OEM_secure_boot_enable OTP fuse to enable OEM secure boot. After the fuse is set:

  • OEM images must be signed with OEM keys

  • The flash is then updated with OEM signed images

After OEM secure boot is enabled, the device won’t boot unsigned image again, OEM must use signed image even for your development purpose.

How keys are used in Secure Boot

The secure boot chain is based on RSA + AES and key hierarchies. Each image consists of:

  • Image header: metadata, signature, hash, version, etc.

  • Image body: the encrypted code

To establish a trusted boot chain, we have 2 levels of key hierarchy for RSA signing keys:

  • K0 (root key): the ultimate trust anchor. RSA K0 key pair is generated by OEM. OEM keeps the private key, public key is stored on flash and its hash value is burned into OTP for integrity check

  • K1 (intermediate key): used to sign the actual images. RSA K1 key pair is also generated by OEM. IEM keeps the K1 private key, K1 public key is signed by K0 private key. And the signed K1 public key is stored in flash

During device boot up, K0 public key’s integrity is checked by ROM code by comparing it hash value against what’s stored in OTP. When authenticating an image’s integrity, K0 public key is used to verify K1 public key, and K1 public key is used to verify the image.

The image body is encrypted with AES encryption keys for confidentiality. The secure processor derives the AES key on the fly using a NIST standard KDF (SP800-108). Inputs to KDF function include Image ID and other metadata.

Authentication flow in Secure Boot

Crypto APIs used for image authentications are executed in the secure processor only, only images satisfying the following are allowed to boot:

  • Signed by a trusted key (via RSA)

  • Encrypted with the correct key (via AES)

  • Matched to expected IDs, flags, and versions

The trusted boot flow is established with the following key steps:

  1. Hash-locking: Confirm K0 in the flash and the K0 hash in the OTP matches

  2. Verify K1: Ensure K1 was signed by K0

  3. Verify image header signature with K1

  4. Sanity checks:

    • Is Image ID correct?

    • Does segment ID match OTP lock?

    • Is image version ≥ version in OTP? (Anti-rollback)

    • Are production flags consistent?

  5. Key derivation: Use KDF to derive AES key specific to the image

  6. Decrypt image body using AES-CBC

  7. Hash value of the decrypted image is compared with the checksum in the header

Trusted Execution Environment (TEE)

Architecture

The figure below depicts an example system architecture from a SoC, indicating the components that make up the Rich Execution Environment (REE) vs the components that make up the Trusted Execution Environment (TEE).

../_images/tee-architecture-diagram.png

TEE architecture diagram

In this figure, the system is shown to consist of non-secure software running in the REE; secure software running in the TEE; non-secure hardware controlled by the REE; and secure hardware controlled by the TEE.

Additionally, there is some hardware which is consider both part of the REE and the TEE. The application CPU (Cortex-A class) has the capability to execute secure or non-secure workloads by means of time sharing. The Dynamic RAM is partitioned into an area which is accessible by the REE, and another area which is only accessible by the TEE.

The system can be further subdivided into different security domains based on use-cases, for example TA executes its own isolated space, which is managed by OP-TEE.

TEE Software

The software architecture of the software running on the Host CPU is depicted in the figure below, indicating the secure vs. non-secure state and exception level.

The open-source OP-TEE is integrated and serves as the Trusted-OS.

../_images/tee-software.png

Cortex-A (ACPU) TEE software architecture

Communication from Linux User Space to a Trusted Application follows these steps:

  1. The user-space application calls a client API, which packs the parameters into a message buffer

  2. The user space application issues a system call to the Linux TrustZone Driver (TZD) to pass the message to the TEE

  3. The TZD uses the SMC instruction to trap into EL3

  4. ARM Trusted Firmware (ATF) switches the CPU to secure state and resumes TZ Kernel in Secure EL1 with the message being passed

  5. OP-TEE locates the target Trusted Application, and switches the secure execution context to Secure EL0 in the target TA

  6. The target TA processes the command

Trusted Application Partitioning

Each trusted application is isolated from other trusted applications and has access to its own memory space. This isolation is done using the ACPU MMU. The MMU is under the control of the OP-TEE executing in Secure EL1 and cannot be modified by trusted applications executing in Secure EL0.

TA Development

TA development follows OP-TEE specification. In Astra SDK, TA encryption is not enabled. OEM can enable it by setting CFG_ENCRYPT_TA=y before building OPTEE OS. For TA development and encryption, please refer to OP-TEE document Trusted Applications for details.